多智能体探索分析
写在前面:
垂域落地路线(金融多轮对话):
•M1:单域RAG + 工具试算,Chain主路径 + 审核守门;LangGraph可视化与回放
•M2:引入Planner-Executor与反思;逐句引用核对;对抗样本与Schema异常注入
•M3:Teacher–Student在线旁路评测与Bandit路由;大/小模型双轮驱动
•M4:多域路由、合规知识图谱融合、全面SLA治理与成本优化
业界三种主流的多智能体架构类型:
•层级式(管理者-工作者)
•顺序式(基于链)
•协作式(基于图)
高级 AI 应用的演进路径:
•从为单个代理配备工具开始(工具扩充模式);
•进而为代理增加计划能力以处理复杂任务(计划-任务-执行器模式);
•最终发展到由多个专业代理组成团队协同工作(多代理协作模式)。
多智能体概念框架
核心概念

每个智能体由作为神经处理器的语言模型 m、当前目标 o、环境 e、输入感知 x 和相应的输出/行动 y 组成。核心焦点是协作渠道 C,它促进了智能体之间的协调和编排。
这些渠道由其参与者(所涉及的智能体)、类型、结构和策略来定义。
可分为几类:

每个智能体 a 通过其系统提示 r 配备了不同的工具或能力。
•在场景 a) 中,智能体通过利用各自的专长(例如,写作、翻译、研究)进行合作,以实现一个共同的目标(学术写作)。
•在场景 b) 中,智能体为了各自的目标而相互竞争和辩论。
•在场景 (c) 的“竞合”(coopetition)关系中,智能体相互妥协,在某个方面竞争,而在另一个方面达成一致。
Agent之间通信方式:

•图 (a),展示了中心化结构,该结构可被分为两种类型。
◦在第一种类型中,大语言模型(LLM)驻留在分布式智能体上,以 FedIT 为例。
◦在第二种类型中,大语言模型托管在一个中央智能体上,以 AutoAct 为例。
•图 (b),描绘了去中心化结构,以 AgentCF 为例。
•图 (c),代表了层级式结构,以 CAMEL 架构为例。
核心技术组件
| 组件 | 中心化编排 (Orchestration) | 去中心化协作 (Choreography) | 混合架构 (Hybrid) |
| 控制流 | 严格中心化,串行为主 | 完全去中心化,事件驱动 | 中心化规划,去中心化执行 |
| Planning | 由中心控制器负责 | 分布式,各智能体自规划 | 核心组件。由一个专用Planner生成结构化计划(如DAG图) |
| Memory | 集中在中心控制器 | 分布在各个智能体或共享工作区 | 分层记忆。包括全局共享Memory和智能体私有Memory |
| 通信 | 中心与控制点对点通信 | 智能体间通过广播或共享状态通信 | 通过中心路由进行消息传递,高效且可追踪 |
| 功能表现 | 任务逻辑简单清晰 | 高度灵活,能涌现复杂行为 | 平衡了功能性和复杂性,最适合商业应用 |
| 性能表现 | 中心节点易成瓶颈 | 扩展性好,但冗余计算多 | 性能最优,支持并行执行,效率高 |
| 调试难度 | 容易 | 非常困难 | 中等(借助可视化工具,如LangGraph) |
应用场景
来自AutoGen:

一个示例:

架构类型
常见的多智能体架构类型
链式编排(Chain / Pipeline)
•核心概念:固定顺序节点,上一环输出即下一环输入;线性流水线。
•流程示例:输入 → 预处理 → 检索 → 生成 → 审核 → 输出。
•优点:简单、可预测、低延迟、易上线与观测。
•局限:条件分支/循环困难;跨回合状态与错误恢复较弱。
•代表:LangChain Chains、LlamaIndex/Haystack Pipelines、SequentialChain。
•适用:简单到中等复杂度、路径稳定的任务。
计划-执行/层级式(Planner–Executor / Manager–Worker)
•核心概念:中心规划器生成子任务序列或子目标图;分派给执行者;可迭代再规划。
•流程示例:用户目标 → Planner 拆解 → Worker 执行(检索/工具/生成)→ 汇总与修订。
•优点:任务分解清晰,覆盖复杂目标;自然支持“专家协作”与再规划。
•局限:计划质量依赖模型;长对话中易计划漂移;需可执行性与回退机制。
•代表:ReAct、Plan-and-Execute、AutoGen Planner/Executor、CrewAI(Leader/Workers)、LLM-as-Planner。
•适用:复杂任务、多工具协同、需要显式计划的业务。
图/状态机(Graph / Stateful Orchestration)
•核心概念:节点=代理或功能;边=条件转移;共享状态对象贯穿全局;支持循环/分支/并发/重试。
•流程特征:状态驱动、动态路由;失败可重试/补偿;可灰度与回放。
•优点:最强控制力与可观测性;工程化与SLA友好。
•局限:建模与维护成本高;需良好的状态与运维体系。
•代表:LangGraph、Semantic Kernel Orchestration、Temporal/Argo + LLM。
•适用:高复杂度多轮对话、强合规/强SLA生产环境。
黑板/共享内存(Blackboard / Workspace)
•核心概念:各代理在共享黑板发布/消费中间结果与证据;调度器或事件驱动唤醒。
•优点:松耦合、易扩展、并发贡献友好;中间证据显式化,利于解释与回放。
•局限:一致性与冲突解决复杂;需额外审计与锁策略。
•代表:AutoGen(GroupChat + Shared Memory)、研究型黑板系统、OpenDevin风格工作台。
•适用:证据逐步汇聚、探索式协作。
群体协作/市场机制(Swarm / Cooperative / Auction)
•核心概念:多代理并行探索,竞标或投票/融合;路由器/仲裁器选择最优。
•优点:鲁棒性高、覆盖多策略;并行加速。
•局限:成本高,融合与一致性复杂,确定性弱。
•代表:Mixture-of-Agents、AutoGen 多代理对话、Router-Mix 研究范式。
•适用:方案多样性重要、需要容错和探索的场景。
辩论-裁判/宪法式(Debate / Critic / Constitutional)
•核心概念:多“辩手”提出方案,Critic/Referee 按规则/宪法评审并修订,直至通过门槛。
•优点:质量与安全显著提升;适合高风险领域。
•局限:时延与成本上升;裁判标准与提示需维护。
•代表:Anthropic Constitutional AI(Critique-and-Revise)、Self-Refine、LLM-as-Judge。
•适用:金融/医疗/法务等高审慎输出。
工具中心/MCP(Tool-centric / Function-calling / MCP)
•核心概念:工具为第一公民;代理完成意图识别→参数构造→工具编排→结果解释。
•优点:与现有系统集成顺滑;权限与审计边界清晰;可治理。
•局限:强依赖工具契约、参数验证、回滚/补偿与幂等。
•代表:OpenAI/Anthropic Function Calling、MCP(Model Context Protocol)、LangChain Tools、SK Plugins。
•适用:系统自动化、业务办理、数据/交易类强工具任务。
多Agent编排方式
顺序业务流程 (Sequential Orchestration)

这是最直接的一种多代理协作方式,类似于工厂里的流水线。
•核心理念:将一个复杂的任务分解成多个连续的阶段,每个阶段由一个专门的代理负责。前一个代理的输出直接作为后一个代理的输入。
•工作流程:
◦任务从第一个代理开始。
◦该代理完成后,将其结果传递给第二个代理。
◦第二个代理基于收到的结果继续工作,然后传递给第三个代理,以此类推。
◦整个过程呈线性,按预定顺序依次执行,直到最后一个代理完成最终任务。
•文档中的例子:构建一个“自动化编码和测试”流程。
1.程序员代理接收需求并编写代码。
2.测试工程师代理接收代码,为其编写单元测试。
3.测试执行代理运行这些测试,并报告结果。
•适用场景:流程固定、步骤有明确前后依赖关系的复杂任务。
并发业务流程 (Concurrent Orchestration)

当任务的某些部分可以被独立、并行处理时,采用并发模式可以显著提高效率。
•核心理念:将任务中可以并行执行的部分分派给不同的代理,让它们同时工作,最后再将它们的结果汇总。
•工作流程:
◦编排器识别出可以并行处理的子任务。
◦同时启动多个不同的代理,每个代理负责一个子任务。
◦等待所有并发执行的代理都完成后,收集它们各自的输出。
◦由一个“聚合代理”或编排器将这些分散的结果合并,形成一个统一的、完整的最终答案。
•文档中的例子:回答“比较苹果和微软的最新收益公告”这个问题。
1.编排器同时启动两个代理。
2.代理 A负责查找并分析苹果公司的收益报告。
3.代理 B负责查找并分析微软公司的收益报告。
4.当 A 和 B 都完成后,聚合代理将两份分析报告进行比较和总结,得出最终答案。
•适用场景:任务可以被分解为多个互不依赖的子任务,通过并行处理来缩短总耗时。
群聊业务流程 (Group Chat Orchestration)

这是最灵活、最动态但也最复杂的协作方式,它模拟了一个人类团队围绕一个问题进行开放式讨论和协作的过程。
•核心理念:所有代理都在一个共享的“聊天室”或上下文中进行交流。每个代理都可以看到其他代理的发言,并根据对话的进展决定自己何时以及如何介入。
•工作流程:
◦一个“管理员”或“元代理”发起群聊,并引入初始问题或任务。
◦所有专家代理都“监听”对话。
◦代理可以自主决定发言,或者由管理员根据需要“点名”某个代理发言。
◦对话持续进行,直到管理员判断任务已经完成或达到了预设的终止条件。
•文档中的例子:一个包含命令代理、文本编写代理、安全代理等的群聊。
1.命令代理从用户那里接收指令。
2.它可能会调用文本编写代理来草拟回复。
3.安全代理会审查草拟的回复,确保其不包含敏感信息。
4.整个过程在共享的聊天记录中进行,所有代理都可见。
•适用场景:需要多个专家进行动态、迭代式讨论才能解决的、没有固定流程的复杂问题。这是最有潜力但也最难控制的模式。
垂域多轮对话场景
垂域场景实现的路径,是一个重要课题。比如,以金融场景为例,
参考架构
角色与职责
•Router/Classifier:意图识别与风险分级。
•Planner:跨回合任务分解与步骤维护。
•RAG Agent:政策/产品/研究报告检索与证据聚合。
•Tool Agent:受权工具调用(账户查询、下单、转账、支付、额度调整等)。
•Critic/Compliance:合规、风险与安全审计(宪法/规则+模型判定)。
•Memory Manager:会话记忆、用户画像、会话态(交易上下文)。
•Orchestrator(LangGraph):状态机驱动转移、超时/重试/补偿、灰度。
状态与内存(Memory)
•短期对话记忆:最近 N 轮消息与摘要。
•长期业务态:用户ID/权限、风险等级、会话交易单、签名/授权状态。
•检索记忆:证据片段与来源元数据(doc_id、版本、时间)。
•运行时统计:尝试次数、工具返回码、fallback 标志。
•存储:Redis(会话态)、向量库(Milvus/PGV)用于 RAG、关系库存审计与订单。
工具与安全
•工具契约:严格的 JSON Schema/参数验证、幂等ID、时序约束。
•权限:细粒度 RBAC/ABAC,工具级令牌,业务白名单。
•安全闸:PII 脱敏、Prompt 注入防御、意图黑/白名单、金额/风险阈值强审。
•审计:每次工具调用均关联会话、代理、模型版本、参数回显与签名。
推荐控制流(LangGraph 为基座)
Router → Planner → RAG(若查询)/Tool(若操作)→ Critic/Compliance → 用户确认/签名 → 执行与回执→ 异常分支:重试/回滚/人工接管。
多智能实现路径
•低复杂度、强SLA入口:链式编排作为主路径(快),加“失败→图节点回退”保障。
•中高复杂度任务:计划-执行作为核心范式;配合图/状态机显式化路由、超时、重试与合规守门。
•高风险合规输出:在关键节点引入辩论/裁判或宪法式自检;引用对齐与适当性校验必备。
•工具密集型:以工具中心(或MCP)规范接入账户/账单/额度/下单等API,参数澄清与幂等缓存。
•协作创作/证据汇聚:引入黑板共享证据与中间结论,便于回放与审计。
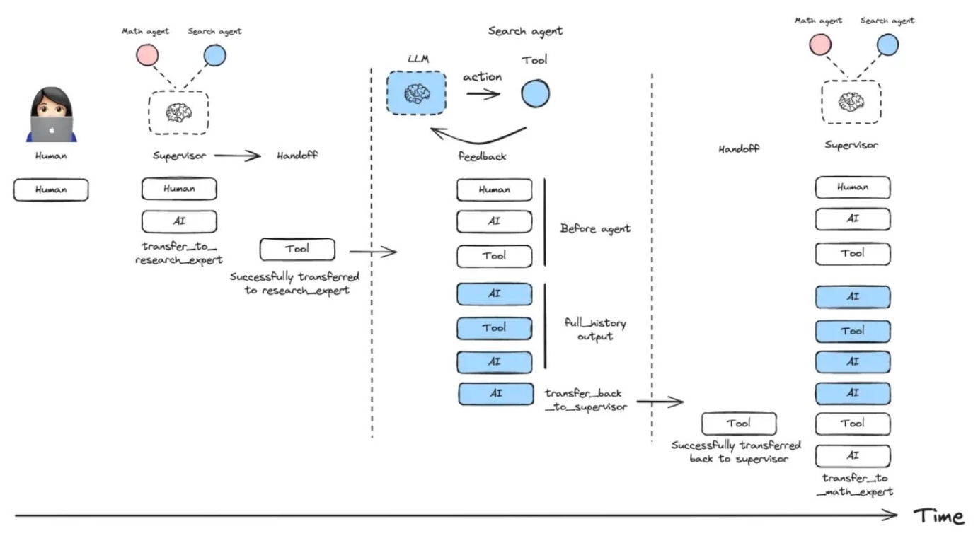
推荐架构
Planner–Executor + 审核者(Supervisor)+ RAG与工具的双轨,并以LangGraph/Temporal做可视化DAG与回放。
•路由/入口
◦意图识别与权限校验(Router + Policy Guard)
•规划(Planner)
◦任务分解:是否需要检索?是否需要调用额度/账单/还款试算工具?
◦计划包含:子目标、所需证据、工具序列、合规模板
•执行(Executors)
◦Retrieval Agent:查询改写、召回、重排、去重、时间过滤
◦Tool Agent:调用账单/交易/额度/利率API;带重试与熔断
◦Writer Agent:结构化答复、带引用与免责声明
•审核(Supervisor/Validator)
◦合规/适当性检查、引用对齐、敏感词、禁语、拒答策略
•反思(Reflector,可选)
◦若验证失败,触发再检索/再生成,限次与预算
•记忆(Memory)
◦会话短期记忆(槽位/实体)、长期用户画像(权限受控)
◦证据黑板:本轮使用的来源、工具结果、风险点
•评测与治理(Agentic Eval)
◦节点级指标、端到端任务成功率、合规命中率、成本/时延分解
◦教师-学生奖励闭环(见结尾建议)
功能表现与性能取舍:
•质量优先路径:引入反思+审核,准确率/合规显著提升,但时延上升(适合高价值对话或人工在环)
•速度优先路径:直出或轻检索,低延迟低成本,但对复杂问法与合规边界敏感
•自适应策略:按意图/风险等级动态选择路径(Mixture-of-Policies)
-
一个典型对话任务流示例(额度调整试算):
1.Router判为“额度调整”,风险中等 → 走Planner Lane。 2.Planner生成步骤:收集必要参数 → 账户权限校验 → 工具试算 → RAG匹配政策 → 生成答复 → 合规校验。 3.Clarifier 追问缺失参数(如账龄、收入证明状态)。 4.Tool Agent 调用“额度试算API”(重试/幂等)并返回可行区间。 5.RAG 召回“额度调整政策/材料清单”,产出引用片段。 6.Writer 生成答复:给出可行区间、所需材料、办理路径与时效;附引用与免责声明。 7.Compliance Guard 校验禁语、逐句证据对齐;失败→Refine一次。 8.Supervisor 终审并输出;若工具失败达到阈值 → 降级为“人工协助工单”。
框架与平台对比
框架对比
| 框架 | 架构重心 | Memory/State | Planning/路由 | 工具 & 生态 | 并发/容错 | 生产成熟度 |
| LangChain | 组件生态+Chains/Agents | 会话/摘要,传参为主 | ReAct/Plan‑and‑Execute 可用 | Tools 丰富,RAG/评测齐全 | 需自建重试/补偿 | 成熟,入门低 |
| LangGraph | 状态机/图编排 | 显式全局 State | 节点路由/条件边 | 复用 LangChain 工具 | 原生循环/分支/回放 | 强烈推荐做编排基座 |
| AutoGen | 多代理对话/回合管理 | 会话上下文为主 | Planner/GroupChat | 工具/代码执行友好 | 以对话为中心,容错一般 | 研究/原型强,生产需加固 |
| CrewAI | Leader‑Worker 协作 | 任务态/上下文 | Leader 统筹 | 与 LangChain/LlamaIndex 兼容 | 需二次开发补齐 | 快速搭团队式原型 |
| LlamaIndex | RAG/路由 | 索引/记忆强 | Router/Query Graph | 文档/RAG最强项 | 结合工作流可用 | 做知识问答佳 |
| Semantic Kernel | Orchestration/Planner | Memory/技能库 | Planner/技能选择 | .NET/企业集成强 | 结合企业中间件 | 金融 IT 生态友好 |
| Anthropic(Claude+MCP) | 宪法/批判/工具 | 会话/上下文 | Critique‑and‑Revise/Computer Use | MCP 标准化工具 | 安全对齐强 | 做合规与安全闸极佳 |
注:Anthropic并非“成套编排框架”,但其 Constitutional/Critic 模式、MCP 工具生态、Computer Use 能力非常适合充当“安全裁判+工具标准化”的关键组件。
展开如下:
•LangChain
◦优势:工具生态丰富、Chains/Agents齐全、社区样例多
◦局限:复杂多Agent状态与可视化有限;生产回放/灰度需自建
◦适合:快速原型、丰富工具对接
•LangGraph
◦优势:图式状态机编排、显式状态/边条件、易回放与可视化;适合多Agent协作与反思回路
◦局限:对企业级审计/多租治理需自扩展
◦适合:生产级多Agent的DAG/状态机落地
•AutoGen
◦优势:多Agent对话协作、组聊范式、共享记忆;实验性强
◦局限:强场景治理/SLA能力不足;对合规严苛场景需加强守门
◦适合:协作生成、研究与PoC
•Anthropic 多Agent/MCP
◦优势:MCP规范化工具接入与权限边界;Constitutional AI便于合规守护与反思修正
◦局限:生态锁定、对本地工具与私域集成需要适配
◦适合:强工具编排、安全边界清晰的企业落地
•Temporal/Argo + LLM
◦优势:企业级编排、重试/补偿/可溯;与服务网格/观测系统良好集成
◦局限:需要自建LLM适配层;开发复杂度高
◦适合:强SLA/强审计/强合规的生产环境
•DSPy
◦优势:面向“策略学习”的可编程提示与自动调参;易做Teacher–Student
◦局限:对大规模编排与可视化较弱
◦适合:研究与离线策略优化
组合建议(金融场景):
•编排:LangGraph/Temporal 负责DAG与状态
•能力:LangChain工具层 + Anthropic MCP规范化关键工具
•学习:DSPy/自研Eval引擎做Teacher–Student与参数调优
•观测:OpenTelemetry + ClickHouse/ELK;评测与回放平台自建
展开:LangGraph
•LangGraph 是一种以“图(graph)”为中心的方式来构建、可视化和运行基于大语言模型(LLM)的应用和数据流的框架/工具集(注意:不同社区或公司对“LangGraph”命名的实现可能不同,下面是对常见图化 LLM 平台/框架的一般性总结)。
•核心理念是把 LLM 应用拆成节点(node)和边(edge):节点表示模型调用、数据处理、检索器、工具接口等;边表示数据或控制流。通过图可以直观组合、复用与监控整个流程。
核心概念(常见)
•节点(Node):图中的基本单元,例如 prompt 模板节点、调用 OpenAI/Anthropic/HF 模型的节点、向量检索器节点、工具/API 调用节点、数据清洗节点等。
•边/流(Edge/Flow):节点间的数据传递或控制依赖,定义执行顺序或并行关系。
•组件/模块(Component):可复用的子图或组件,便于封装常见子流程(如 RAG 流程、对话管理器)。
•执行器(Executor/Runtime):负责运行图,调度节点、管理并发、处理错误与重试。
•连接器(Connectors/Integrations):与外部系统对接的适配器,例如向量数据库(FAISS, Pinecone, Weaviate)、存储、第三方 API、模型提供商等。
•可视化界面:许多 LangGraph 风格的工具带可视化编辑器,用拖拽方式构建图、调试和观察执行日志。
典型功能与特性
•可视化编排:图形化编辑器,支持拖拽、连线、参数化 prompt。
•可重用与参数化:将常见子流程封装为组件并复用。
•多模型/多后端支持:能切换不同 LLM 提供商与本地模型。
•集成检索增强生成(RAG):内置或易于接入向量检索器与文档管道。
•版本与审计:记录图的版本、执行历史与输入/输出用于可观测性与回溯。
•并行/异步执行:对多步、并发请求有执行优化。
•插件/扩展:支持自定义节点或运行时扩展以对接业务系统。
预构建模版:

LangGraph RAG框架:

参考:
https://arxiv.org/abs/2501.06322
https://learn.microsoft.com/en-us/azure/architecture/ai-ml/guide/ai-agent-design-patterns